Making chap-compatible train and predict endpoints
Requirement: your already have your model, in a folder or github repo.
To integrate a component for standardized, interoperable use, it must follow an established standard. CHAP defines one such standard, and by adhering to it, your code gains all the benefits of seamless platform integration. In predictive modeling and machine learning, it is a long-established best practice to provide separate functions for training and prediction.
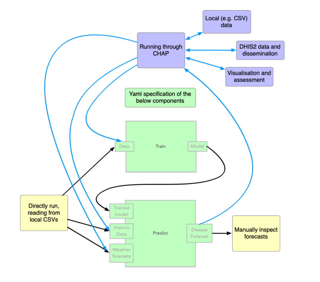
The following figure shows the basic overview of how CHAP expects modelling code to be, i.e. divided into separated train and predict parts

The figure below shows how the chap platform orchestrates training and prediction of your model using the same endpoints as above:

The exact way of specifying the train and predict endpoints are described here.
Standardised data format
Part of the standardised interface is to rely on a standardised data format (for the "historic data" and "weather forecast" data in the figure above). This is a simple csv format. An example is provided in the minimalist_example respository. For details, consult the data format definition.
Monthly data example
time_period,rainfall,mean_temperature,disease_cases,location
2023-01,10,30,200,loc1
2023-02,2,30,100,loc1
Weekly data example
time_period,rainfall,mean_temperature,disease_cases,location
2023-W01,12,28,45,loc1
2023-W02,8,29,52,loc1
The time_period column uses:
YYYY-MMformat for monthly data (e.g.,2023-01)YYYY-Wnnformat for weekly data (e.g.,2023-W01)